Die digitale Transformation treibt Unternehmen zur Modernisierung ihrer IT-Systeme. Der Wechsel von On-Premise zu Cloud-Lösungen lockt mit Flexibilität, bringt aber auch neue Herausforderungen. Steigende Komplexität der IT-Infrastrukturen erfordert innovative Managementansätze.
Zentrale Aufgaben sind die konsistente Bereitstellung von Cloud-Ressourcen, die Gewährleistung von Compliance in dynamischen Umgebungen und die effiziente Zusammenarbeit zwischen Entwicklung und Betrieb. Agiles, skalierbares Deployment von Workloads wird zum Wettbewerbsfaktor.
evoila bietet hier eine Lösung: unsere automatisierte GitOps-Umgebung. GitOps kombiniert DevOps-Prinzipien mit Git-basierter Versionskontrolle und automatisiert Infrastruktur- und Anwendungsbereitstellung. Unser One-Click-Deployment ermöglicht schnelle, konsistente Setups.
Kernkomponenten sind Terraform für Infrastructure-as-Code, ArgoCD für kontinuierliches Deployment und Helm für Kubernetes-Paketmanagement. Diese Integration minimiert manuelle Eingriffe, erhöht die Sicherheit und beschleunigt die Markteinführung neuer Anwendungen.
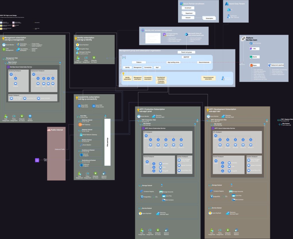
Die Azure Landing Zone, basierend auf dem Cloud Adoption Framework (CAF), bildet das Rückgrat unserer Lösung. Sie bildet die Blaupause für Ihre Cloud-Infrastruktur: produktionsreif, optimiert und maßgeschneidert für Azure-Umgebungen.
Unser erfahrenes Team navigiert Sie durch die Komplexität moderner IT-Landschaften. Wir modernisieren bestehende Systeme, entwickeln skalierbare Microservices und setzen Multi-Cloud-Strategien um. Dabei integrieren wir nahtlos Sicherheits- und Compliance-Funktionen.
Dieses Whitepaper stellt unsere GitOps Plattform Deployment-Lösung vor. Unsere Lösung wurde entwickelt, um Ihr Unternehmenswachstum zu beschleunigen. Sie optimiert Entwicklungs- und Betriebsprozesse, senkt Kosten und verbessert die Sicherheit
Die IT-Welt entwickelt sich rasant. Von traditionellen Entwicklungszyklen und On-Premise-Strukturen über DevOps Prinzipien in der Cloud bis hin zu GitOps – jeder Schritt bringt uns näher an kontinuierliches, risikofreies Deployment heran. GitOps setzt dabei neue Maßstäbe und ist mehr als nur ein Trend. Es ist der Weg zu einer integralen, flexiblen und effizienten IT-Infrastruktur.
Unser GitOps-Ansatz basiert auf 4 Prinzipien, die die Effizienz und Zuverlässigkeit verbessern:
Das Herzstück unserer GitOps-Implementierung ist der Controller – in unserem Fall ArgoCD. Dieser leistungsstarke Controller übernimmt die kontinuierliche Bereitstellung für Kubernetes, synchronisiert Anwendungen automatisch und visualisiert etwaige Konfigurationsabweichungen.
ArgoCD fungiert als zentraler GitOps-Controller für Multi-Cluster-Setups. Es begrenzt den Schreibzugriff auf Produktionsumgebungen und bietet integriertes Health-Monitoring. Als De-facto-Industriestandard vereinfacht ArgoCD das Management komplexer Kubernetes-Infrastrukturen und erhöht die Betriebssicherheit.

Im Vergleich zu konventionellen Bereitstellungsmethoden bietet GitOps erhebliche Vorteile: Früher mussten Entwickler Kubernetes-Manifeste manuell erstellen, direkte kubectl-Befehle ausführen und sich mit begrenzten Bash-Skripten zur Automatisierung behelfen. Mit evoilas GitOps-Lösung genügt ein Klick für das Deployment, integrierte Pipelines übernehmen die Validierung und Bereitstellung. Terraform in Kombination mit Helm automatisiert die Infrastruktur-Verwaltung Schicht-übergreifend.
Die Effizienzsteigerung ist beeindruckend: Wir reduzieren den Implementierungsaufwand von tausend Stunden auf nur ein paar Tage – inklusive Bedarfsanalyse, Umsetzung und Qualitätssicherung.
Unser Ansatz standardisiert Shared Services und integriert essenzielle Kubernetes-Produkte nahtlos. Kyverno, cert-Manager und Ingress-Controller bilden das Fundament, erweiterbar durch Harbor, Gitea und Prometheus. Dieses Baukastenprinzip ermöglicht flexible, bedarfsgerechte Lösungen.
Das Shared Services Konzept installiert gemeinsam genutzte Dienste einmalig und stellt sie clusterübergreifend bereit. So reduzieren wir Redundanzen, sparen Ressourcen und gewährleisten Konsistenz – auch auf Workload-Clustern.
Unsere Lösung ist flexibel und funktioniert nahtlos in verschiedenen Cloud-Plattformen wie Azure, STACKIT und AWS. Das bedeutet, wir können unsere Dienste an Ihre bestehende Infrastruktur anpassen oder Ihnen beim reibungslosen Übergang in eine neue Cloud-Umgebung helfen.
Wir setzen auf Azure als Hyperscaler, da es signifikante Vorteile gegenüber On-Premise-Umgebungen bietet. Azure ermöglicht höhere Skalierbarkeit, reduziert Wartungskosten und steigert die Flexibilität. Mit seinem umfassenden Servicekatalog schafft Azure eine zukunftssichere IT-Landschaft, die sich dynamisch an Geschäftsanforderungen anpasst.
Die Azure Landing Zone, basierend auf dem Cloud Adoption Framework, bildet das Fundament für unser GitOps-Plattform Deployment. Sie bietet:
Die Azure Landing Zone implementiert bewährte Best Practices für eine robuste und sichere Infrastruktur. Sie etabliert eine Hub-Spoke-Netzwerkarchitektur, in der AKS (Managed Kubernetes Service) und Workload-Cluster in separaten Dev/Prod-Subscriptions und einem privaten Hub-Netzwerk platziert sind. Die Sicherheit wird durch Einbindung von Firewalls und VPN-Gateways erhöht. Zusätzlich werden in der Azure Landing Zone Policies für gezielte Regionen umgesetzt, um die Performance zu optimieren.

Die Kombination von Azure Landing Zone und GitOps schafft Synergien, die Ihre Bereitstellungsprozesse beschleunigen und gleichzeitig die Kontrolle und Transparenz über Ihre gesamte Infrastruktur erhöhen.
Unsere GitOps-Plattform entsteht durch sorgfältige Planung. Wir beginnen mit einer Bedarfsanalyse und entwerfen eine maßgeschneiderte Architektur. Dabei optimieren wir Ihr Azure-Tenant- und Subscription-Management für höchste Effizienz. Bei Bedarf können wir wartungsintensive Workloads über unser Partnerprogramm in separate Subscriptions ausrollen.
Die Bereitstellung der Azure Landing Zone folgt dem Cloud Adoption Framework von Microsoft. Wir implementieren dabei Management-Gruppen für klare Hierarchien und rollenbasierte Zugriffskontrolle. Governance-Richtlinien und kritische Ressourcen wie Azure Monitor, VNets, DNS und Azure Key Vault werden von Beginn an integriert.
Dabei steht eine hundertprozentige Automatisierung im Fokus. Terraform, unser bevorzugtes Tool für Infrastructure-as-Code, spielt eine zentrale Rolle. Unser Terraform Bootstrap-Prozess richtet die Basisinfrastruktur automatisiert ein – solide und zukunftssicher.
Statt von einem lokalen PC aus zu operieren, setzen wir auf erprobte Validierungs- und Deployment-Pipelines für Terraform, begleitet von einer umfassenden Dokumentation. Dabei unterstützen wir verschiedene CI/CD-Plattformen wie GitHub Actions, Azure DevOps und GitLab Runners. Sensible Daten im GitOps-Workflow schützen wir durch SOPS Encryption.
Diese Vorgehensweise schafft eine Umgebung, die sich nahtlos in Ihre IT-Implementierungsstrategie einfügt und langfristige Effizienz sicherstellt.
Die Bereitstellung erfolgt anhand drei automatisierter Schritte: zunächst wird die Infrastruktur – wie das AKS – deployt, dann der ArgoCD Server und die Shared Services. Zuletzt wird die Anwendung deployt, die bereitgestellt werden soll.
Mit der Infrastruktur als Basis beginnt die GitOps-Implementierung. Terraform steuert die Erstellung produktionsreifer Kubernetes-Cluster. Unsere modularen Konfigurationen ermöglichen flexible, wiederverwendbare Setups. Wir integrieren Azure-Ressourcen wie Storage Accounts, Service Principals, Container Registries und Datenbanken in privaten Netzwerkumgebungen. Für das Monitoring nutzen wir Azure Monitor mit Log Analytics aus der Azure Landing Zone.

ArgoCD, unser GitOps-Controller, übernimmt das kontinuierliche Deployment. Wir konfigurieren Verbindungen zu OCI-Artefakt-Registries (z.B. JFrog, ACR) und integrieren essenzielle Shared Services wie cert-manager und Ingress Controller als Argo-Apps. ArgoCD überwacht und pflegt konstant den Zustand Ihres Kubernetes-Clusters.
Für Anwendungen nutzen wir Helm Charts, die Deployment und Versionierung vereinfachen. Charts und Images durchlaufen CI-Prozesse der Entwicklerteams, bevor sie in Repositories landen. Diese Arbeitsteilung erlaubt Entwicklern, sich auf App-Entwicklung zu konzentrieren, während Platform Engineers das Multicluster-Management übernehmen.

Das Resultat ist eine hochautomatisierte, konsistente und sichere GitOps-Plattform. Sie steigert Effizienz und Agilität – Schlüsselfaktoren in der dynamischen IT-Landschaft. Ob Skalierung durch zusätzliche AKS-Nodes oder Wechsel zu PaaS-Diensten – Ihre Infrastruktur passt sich flexibel an.
Die Implementierung unserer automatisierten GitOps-Plattform in Azure bringt Ihrem Unternehmen handfeste Vorteile, die weit über technische Verbesserungen hinausgehen.
In der heutigen schnelllebigen Geschäftswelt ist Geschwindigkeit entscheidend. Unsere Lösung vereinfacht den gesamten Entwicklungsprozess radikal. Stellen Sie sich vor, Ihre Entwickler können nahtlos zwischen verschiedenen Code-Repositories, IDEs und Frameworks wechseln, ohne an Produktivität einzubüßen. Das effiziente Deployment in Entwicklungs- und Produktionsumgebungen erfolgt mit wenigen Klicks, was die Zeit vom Konzept bis zur Markteinführung drastisch verkürzt.
In Zeiten knapper Budgets ist jeder eingesparte Euro wertvoll. Unsere Plattform nutzt automatisierte Skalierung, um Ressourcen effizient zu verwalten. Sie passt sich dynamisch an Ihre Anforderungen an, ähnlich wie ein smartes Stromnetz, das Energie genau dort bereitstellt, wo sie benötigt wird. Über-Provisionierung wird der Vergangenheit angehören, und dank detailliertem Kostenmonitoring behalten Sie stets den Überblick über Ihre Ausgaben.
In einer Welt zunehmender Cyber-Bedrohungen ist Sicherheit nicht verhandelbar. Unsere End-to-End-Verschlüsselung und granulare Zugriffskontrolle schützen Ihre Daten wie ein digitaler Tresor. Die automatisierte Einhaltung von Compliance-Anforderungen nimmt Ihnen die Last von den Schultern, regulatorische Vorgaben zu erfüllen. Mit Versionskontrolle und lückenlosen Audit-Trails schaffen wir eine Transparenz, die Ihnen bei Audits Sicherheit gibt.
Stellen Sie sich vor, 80% der manuellen Eingriffe in Ihre IT-Infrastruktur würden über Nacht verschwinden. Genau das erreichen wir durch umfassende Automatisierung. Bereitstellungsprozesse, die früher Tage dauerten, laufen nun in Minuten ab. Diese Effizienzsteigerung minimiert nicht nur menschliche Fehler, sondern setzt auch wertvolle Ressourcen für strategische Aufgaben frei.
Ihr Geschäft ist dynamisch, und Ihre IT-Infrastruktur sollte es auch sein. Unsere Lösung passt sich elastisch an Ihre Geschäftsanforderungen an, ähnlich wie ein Gummiband, das sich dehnt, ohne zu reißen. Sie können problemlos neue Dienste und Technologien integrieren und sogar Multi-Cloud- und Hybrid-Szenarien unterstützen, was Ihnen maximale Flexibilität in einer sich wandelnden IT-Landschaft bietet.
Letztendlich geht es darum, dass Ihre Teams sich auf das konzentrieren können, was wirklich zählt: die Entwicklung innovativer Anwendungen und die Sicherstellung von Qualität. Indem wir den Aufwand für Infrastrukturmanagement drastisch reduzieren, schaffen wir Freiräume für Kreativität und strategisches Denken. Ihre Entwickler können sich auf die Lösung von Geschäftsproblemen konzentrieren, statt sich mit technischen Hürden auseinanderzusetzen.
Eine automatisierte GitOps-Umgebung in Azure verändert grundlegend wie Unternehmen Entwicklung und Betrieb gestalten. evoila und unsere Kunden haben diesen Weg erfolgreich beschritten und dabei wertvolle Erkenntnisse gewonnen.
Unsere Experten bringen mehr als Zertifikate mit; sie verfügen über handfeste Erfahrung in IT-Transformationen. Ihre Azure- und Kubernetes-Kompetenz ist tief in der Praxis verankert. Wir arbeiten eng mit Ihren IT-Teams zusammen und entwickeln Systeme, die präzise auf Ihre Anforderungen zugeschnitten sind und mit Ihrem Unternehmen wachsen.
Innovation treibt uns an. Wir setzen neue Technologien frühzeitig ein und beraten Sie vorausschauend. So bleiben Sie der Konkurrenz einen Schritt voraus.
Unsere Erfolge bei unseren Kunden bestätigen dies eindrucksvoll: In einem Referenzkundenprojekt konnten wir durch die Implementierung unserer GitOps-Plattform die Bereitstellungszeit um 70% reduzieren und die Systemzuverlässigkeit deutlich verbessern. Die Zusammenarbeit zeigt, wie wir Unternehmen spürbar agiler machen – hier führte die Modernisierung der IT-Infrastruktur zu einer Senkung der Betriebskosten bei gleichzeitig verbesserter Skalierbarkeit.
Kontaktieren Sie uns und erleben Sie, wie GitOps Ihr Unternehmen voranbringen wird!
Sie müssen den Inhalt von reCAPTCHA laden, um das Formular abzuschicken. Bitte beachten Sie, dass dabei Daten mit Drittanbietern ausgetauscht werden.
Mehr Informationen